Ghidra Debugger

A Tour of the Debugger

This module assumes you have completed the Getting Started module. If not, please go back.

This module will briefly introduce each window in the Ghidra Debugger. We assume some familiarity with trap-and-trace debugging. If you have not used GDB or a similar debugger before, you may find the Ghidra Debugger difficult to grasp.

If you would like your tool to look more or less like the one presented in the screenshots here, launch termmines from the Debugger using GDB.

The Debugger Tool

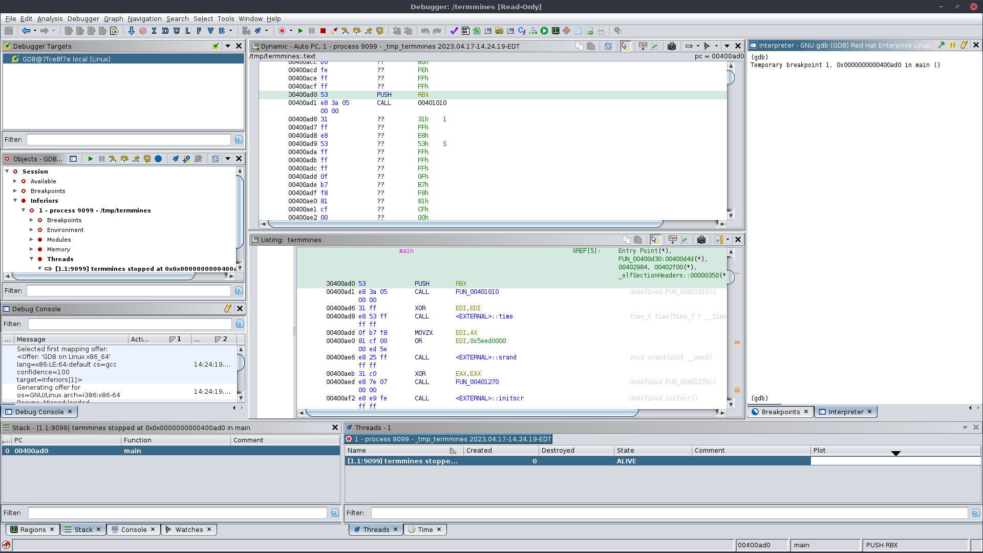
Like the CodeBrowser tool, the Debugger tool is a preconfigured collection of plugins and panels that present Ghidra’s dynamic analysis features. You may re-configure, save, export, import, etc. the tool to fit your preferences. For reference, here is a screenshot of the default configuration after launching termmines:

Debugger tool after launching termmines

Toolbar

Many of the buttons in the global toolbar are the same as in the CodeBrowser. Coincidentally, in the screenshot, the debugger-specific buttons start just above the Dynamic Listing in the global toolbar. They are:

  • emulate button Emulate: To be covered in a later module. This will load the current program (from the Static Listing) into the emulator.
  • debug button Debug: This launches the current program (from the Static Listing) using a suitable back-end debugger. The drop-down menu provides a selection of suitable back-end connectors. Clicking the button will use the last successful connector or the default.
  • mode button Control Mode: This drop-down menu sets the mode of the controls and machine state edits. By default, all actions are directed to the back-end debugger.
  • resume button Resume: Resume execution. This is equivalent to continue in GDB.
  • interrupt button Interrupt: Interrupt, suspend, pause, break, etc. This is equivalent to Ctrl-C or interrupt in GDB.
  • kill button Kill: Kill, terminate, etc. This is equivalent to kill in GDB.
  • disconnect button Disconnect: Disconnect from the back-end debugger. Typically, this will also end the session. It is equivalent to quit in GDB.
  • step into button Step Into, step over button Step Over, step out button Step Out, step last button Step Last: These buttons step in various ways. In order, the equivalent commands in GDB are stepi, nexti, and finish. Step Last has no equivalent in GDB; it is meant to repeat the last custom/extended step.

Windows

Starting at the top left and working clockwise, the windows are:

  • The Debugger Targets window: This lists active sessions or connections. From here, you can establish new sessions or terminate existing sessions.
  • The Dynamic Listing window: This is the primary means of examining the instructions being executed. By default, it follows the program counter and disassembles from there until the next control transfer instruction. It supports many of the same operations as the Static Listing, including patching. The nearest equivalent in GDB is something like x/10i $pc.
  • The Interpreter window: This is essentially a terminal emulator providing a command-line interface to the back-end debugger. It is useful for diagnostics or for issuing commands that do not have a button in the GUI. Some may also prefer to command the debugger from here rather than the GUI.
  • The Breakpoints window: This is stacked below the Interpreter. It lists and manages the breakpoints among all open images and running targets. The nearest equivalent in GDB is info break.
  • The Registers window: This is stacked below the Breakpoints window. It displays and edits the register values for the current thread. The nearest equivalent in GDB is info registers
  • The Modules window: This is stacked below the Registers window. It displays the images (and sections, if applicable) loaded by the target. The equivalent in GDB is maintenance info sections. Note that this differs from the Regions window.
  • The Threads window: This lists the threads in the current target. The tabs at the top list the active targets. The nearest equivalents in GDB are info threads and info inferiors.
  • The Time window: This is stacked below the Threads window. This lists the events and snapshots taken of the current target.
  • The Stack window: This lists the stack frames for the current thread. The equivalent in GDB is backtrace.
  • The Watches window: This is stacked below the Stack window — pun not intended. It manages current watches. These are not watchpoints, but rather expressions or variables whose values to display. To manage watchpoints, use the Breakpoints window or the Interpreter. The nearest equivalent in GDB is display.
  • The Regions window: This is stacked below the Watches window. It lists memory regions for the current target. It differs from the Modules window, since this includes not only image-backed regions but other memory regions, e.g., stacks and heaps. The equivalent in GDB is info proc mappings.
  • The Debug Console window: (Not to be confused with the Console window from the CodeBrowser.) This displays logging messages and problems encountered during a session. Some problems are presented with remedial actions, which may expedite your workflow or aid in troubleshooting.
  • The Objects window: This models the back-end debugger as a tree of objects and provides generic actions on those objects. It is generally more capable, though less integrated, than the GUI, but not quite as capable as the Interpreter. It is useful for troubleshooting and for advanced use cases.

Controlling the Target

The control buttons are all located on the global toolbar. Start by pressing the step into Step Into button. Notice that the Dynamic Listing moves forward a single instruction each time you press it. Also notice that the Static Listing moves with the Dynamic Listing. You may navigate in either listing, and so long as there is a corresponding location in the other, the two will stay synchronized. You may also open the Decompiler just as you would in the CodeBrowser, and it will stay in sync, too.

When you have clicked step into Step Into a sufficient number of times, you should end up in a subroutine. You can click step out Step Out to leave the subroutine. Note that the target is allowed to execute until it returns from the subroutine; it does not skip out of it. Now, click step over Step Over until you reach another CALL instruction. Notice that when you click step over Step Over again, it will not descend into the subroutine. Instead, the target is allowed to execute the entire subroutine before stopping again — after the CALL instruction.

If you prefer, you may use the GDB commands from the Interpreter instead of the buttons. Try si and/or ni. You can also pass arguments which is not possible with the buttons, e.g. si 10 to step 10 instructions in one command.

If you need to terminate the target you should use the disconnect Disconnect button rather than the Kill button, in general. Otherwise, each launch will create a new connection, and you will end up with several stale connections. Additionally, if your target exits or otherwise terminates on its own, you will get a stale connection. Use the Targets window to clean such connections up. The re-use of connections and/or the use of multiple concurrent connections is not covered in this course.

Troubleshooting

The listings are not in sync, i.e., they do not move together.

First, check that synchronization is enabled. This is the default behavior, but, still, check it first. In the top-right of the Dynamic Listing is its local drop-down menu. Click it and check that Auto-Sync Cursor with Static Listing is selected.

If that does not work, check the top-left label of the Dynamic Listing to see what module you are in. Also check the Debug Console window. If you are in a system library, e.g., ld-linux, then this is the expected behavior. You may optionally import it, as suggested by the Debug Console, but this is covered later.

If you are not in a system library, then check the Modules window to see if termmines is listed. If so, it seems the module mapper failed to realize that module is the current program. Right-click the module and select “Map to termmines.” Confirm the dialog. If termmines is not listed, then your version of GDB may not be supported. If you file a bug report, please include your GDB version, Linux distribution, and/or other platform details.

The listings seem to move together, but their contents differ.

There is probably a discrepancy between the version you imported and the version you launched. This should not happen with termmines, but perhaps you re-ran make between importing and launching? For other system libraries, this could happen if you or an administrator applied system updates since you imported. You probably need to re-import the affected module image(s). If this happens to you in practice, and you have substantial investment in the old import, consider using the Version Tracker to port your knowledge to the new import.

There is no step button.

This can happen if the Control Mode is set to the Trace. Perhaps you played with the Time window? Change the Control Mode back to “Control Target.”

I can step, but I don’t see the effects in the Interpreter window.

This can happen if the Control Mode is set to the Emulator. Change the Control Mode back to “Control Target.”

The Step buttons are grayed out.

The target has likely terminated, or you have not selected a thread. Check the Threads window. If it is empty, re-launch, and perhaps look at the Troubleshooting section in Getting Started

Exercise: Step Around

If you were not already following along with an instructor, then try some of the stepping buttons. One of the first subroutines called in termmines parses command-line arguments. Try stepping until you have entered that subroutine. TIP: Use the Decompiler to help you recognize when you have entered the command-line parsing subroutine. Alternatively, use the Static Listing and Decompiler to identify the parsing subroutine (as you would in the CodeBrowser), and then use the Step buttons to drive the target into it.